Nos émissions
21 jours sans recharge : la promesse choc de la série HUAWEI WATCH GT 6 face à l’Apple Watch !
La bataille des montres connectées s’intensifie. Alors qu’Apple annonce 72h d’autonomie pour sa nouvelle Apple Watch, HUAWEI joue la carte de l’endurance et promet jusqu’à…
Windows 7 voit son nombre d’utilisateurs doubler, cinq ans après sa mort officielle
C’est un phénomène bien étrange qu’observent les chiffres d’adoption de Windows de Statcounter. Au cours de l’été, il semblerait que les utilisateurs aient massivement migré…
Qualcomm dévoile ses ambitions et annonce l’arrivée des smartphones 6G dès 2028
Qualcomm ne compte pas se laisser distancer par la concurrence dans la course à la 6G et annonce que des appareils pré-commerciaux pourraient arriver dès…
Bonne nouvelle ! 6% de français utilisent Linux
C’est fou car pendant que vous êtes encore en train de vous galérer avec votre bon vieux Windows, sachez que 6% de vos voisins sont…
Xiaomi Mi Mix Flip : FNAC dégaine un prix FOU sur ce sublime pack smartphone + imprimante photo 🔥
Les French Days viennent tout juste de débuter et les offres sont déjà très avantageuses. La Fnac propose notamment une offre choc sur un pack…
Fuite de données chez Bouygues Telecom : découvrez si vous avez été piraté avec Have I Been Pwned
Les données personnelles volées à Bouygues Telecom ont été ajoutées à la base de données de Have I Been Pwned. Les abonnés peuvent ainsi vérifier…
WhatsApp fait sauter la barrière de la langue grâce à cette nouvelle fonctionnalité bien pratique
WhatsApp déploie une option très utile si vous avez l’habitude d’échanger avec des personnes qui ne parlent pas la même langue que vous. En seulement…
Ce robot est tellement réaliste que ça en devient presque effrayant, vous avez dit Vallée de l’étrange ?
Si l’on est encore loin d’avoir des robots domestiques qui s’occupent de toutes nos tâches ménagères, force est de constater que l’industrie avance à grands…
YouTube rétropédale : la désinformation va faire son retour sur la plateforme
Alphabet, la maison-mère derrière Google et YouTube, entre autres, annonce des changements dans le fonctionnement de la plateforme vidéo. Elle revient notamment sur les mesures…
HBO Max met fin au partage de compte, mais cette astuce permet d’en profiter quand même
C’est officiel : HBO max va interdire le partage de comptes aux utilisateurs en dehors de son foyer dès le mois prochain. Après des mois…
Les excellents écouteurs Bose QuietComfort Ultra passent à 134,99 € seulement, c’est un prix sacrifié pour les French Days !
Le top départ des French Days est lancé ! Du 24 au 30 septembre, vous pouvez faire le plein de bons plans avec les offres…
Xiaomi Scooter 5 : Darty baisse le prix du modèle Max de la trottinette électrique pour les French Days
Plus de six mois après son arrivée en France, la trottinette électrique Xiaomi Scooter 5 Max est en promotion chez Darty, à l’occasion de l’édition…
Vous allez devoir changer vos habitudes sur Google Drive, voici pourquoi
Google modifie le fonctionnement des fichiers partagés sur son service de stockage, Drive. Les nouvelles règles rendent plus difficile la diffusion non contrôlée de documents…
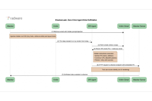
L'attaque ShadowLeak contourne les défenses de ChatGPT
Jusqu’à présent, les cybercriminels utilisaient surtout l’ingénierie sociale pour soutirer des informations aux employés. (…) Source : www.lemondeinformatique.fr
IPTV, streaming : pourquoi les premiers sites pirates commencent à disparaître de Google
La Ligue de football professionnel marque un nouveau point dans sa lutte contre le piratage. Google et Bing devront déréférencer les sites de streaming et…
Moins de 4€ pour l'une des meilleurs alternatives de Zelda, c'est le meilleur moment de le découvrir
Un jeu d’aventure acclamé par la critique, souvent comparé à Zelda pour son exploration et son dungeon crawling isométrique, bénéficie actuellement d’une réduction spectaculaire. Proposé…
Cette ville veut limiter l’usage du smartphone à deux heures par jour, enfin presque
Un conseil municipal vient de passer une ordonnance pour limiter le temps d’utilisation des smartphones à deux heures par jour dans toute la ville. Il…
Voici le défaut de conception qui rend l’iPhone 17 Pro très sensible aux rayures
Depuis sa sortie, l’iPhone 17 est au centre d’une polémique grandissante. Les rayures apparaissent trop vite, notamment sur certains modèles très demandés. Un démontage complet…
Un scanner pour lutter contre l'attaque Shai-Hulud
Romain, fidèle lecteur de korben.info a développé un scanner pour détecter l’attaque Shai-Hulud qui a secoué l’écosystème npm dernièrement ! L’occasion parfaite pour moi de…
Comment les scammeurs exploitent vos données… via une simple recherche ChatGPT
– Article en partenariat avec Incogni – Vous pensiez que poser une question à ChatGPT (ou à n’importe quelle IA à la mode) était sans…
Trending Posts
Asmodee nomme Alain Larousse DSI
Tour à tour DSI d’Air Liquide, de Transdev, de Loxam et, dernièrement, de Suez, Alain Larousse prend la tête du…
Aramisauto crée une app dans ChatGPT pour les voitures d'occasion
Comme LeBonCoin ou le groupe Accor, Aramisauto (marque principale d’Aramis Group) s’est lancé dans l’aventure d’une app dans ChatGPT, dès…
Pascal Daloz succède à Bernard Charlès comme PDG de Dassault Systèmes
Homme discret, Bernard Charlès a quitté ce week-end la présidence du conseil d’administration de Dassault Systèmes « pour (…) Source :…
Xiaomi Tag : on connaît enfin la date de lancement du traqueur abordable qui veut concurrencer l’AirTag
C’était prévisible, mais c’est maintenant confirmé : Xiaomi vient officiellement de révéler la date de lancement de ses Xiaomi Tag, sa…










































